Show CDP neighbor
Show CDP neighbor and neighbors details
Show CDP neighbor and Show CDP neighbors details are very useful commands that help us to use CDP protocol effectively.
Show CDP neighbor command output lots of important information about the directly connected Cisco devices.
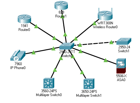
In the example network below, we have used different types of network devices, we will now check the output of 'show CDP neighbor' command to see what the output looks like and how the information is shown by the CDP protocol.


We have the following useful information in the output.
Device ID – Device ID is the hostname of the device, this will change in the next update if we will change the hostname of the Cisco device.
Local interface – The local interface is the interface which is connecting to the other Cisco device.
Holdtime – Hold time is the timer that shows the timings of the last CDP update sent.
Capability – Capability is the type of Cisco device connected.
Platform – Platform is the model name or number of the connected Cisco device.
Port ID – Port ID is the interface of the remote device on which the remote Cisco device Is connected.
In the below image, we can see that for some of the devices capability code is not available.

Two highlighted switches are multi-layer switches and IR800 is an integrated services router for which the capability code is not available.
Show CDP neighbor's details
This command gives us additional information which can be used to find other important information about the connected devices.
Following is the output of the command.
We can see in the image that apart from the information available from the ‘show CDP neighbor’ command, it gives the IP address of the connected device and shows the version of the IOS installed on the remote device. It also gives information about the duplex mode.
This command is useful if we want to find out the IP address configuration of the remote devices.
Sometimes, network administrators don’t have network diagram with them or it’s misplaced so in those situation, network administrators can use CDP protocol to find out the other devices on the network and this feature can also help them to troubleshoot network issues when they don’t have complete diagram of the network.
Once administrators have the IP address of the connected device then they can telnet into that device to find out the missing part of the network even further.