PKT file and how to open it
What is a PKT file and how to open this file on a computer or mobile device?
PKT files are associated with the Cisco packet tracer software which is created by the Cisco systems. This software is complex and useful network simulation software.
Students learning about Cisco systems can use this software to create different types of network topologies and save them as .pkt files. Saved files can be used by them later or they can be shared with other students to discuss the different network topics.
Whenever students create a new project in packet tracer, the file is saved with the .pkt extension.
The default icon of this extension contains an envelope and a lens that represents the thorough study of the network packets.
We can double-click on the pkt file and this file will open the packet tracer if it’s already installed in the system.
This is not a system file so it is safe to delete pkt file if the file is not required.
Although PKT files can contain a large number of network devices, the size of the file is usually small.
If we have fewer devices then the size will be less however, adding more devices will also increase the file size.
How to open PKT file
PKT files can only be opened with the packet tracer software, this software can be downloaded from the Cisco website and it is also available on some other websites.
Packet tracer is also available on the Play Store so we can also open this file on the Android mobile device.
There are different versions of packet tracer available that are capable of opening the PKT files.
It’s best to open the files with the latest version of Packet Tracer as it has more features available than the previous version of the software.
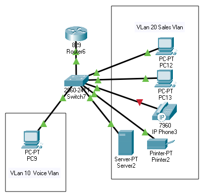
Below is an example of the project created with the Pkt file.

Cisco packet tracer pkt files download
Students can also download PKT files online and can modify these files according to their requirements and also can save their work.
We have created different labs for students that can be used by them to learn and practice networking.
There are many files available for download on packet tracer labs, these PKT files are free to download and the scenarios of these files are explained properly.